#Ever-Glory International Group

안녕하세요. 옆집 세라입니다. 오늘의 전일대비 상승율 1위는 Ever-Glory International Group이 되겠습니다. 이번에도 중국기업이군요!
회사 소개

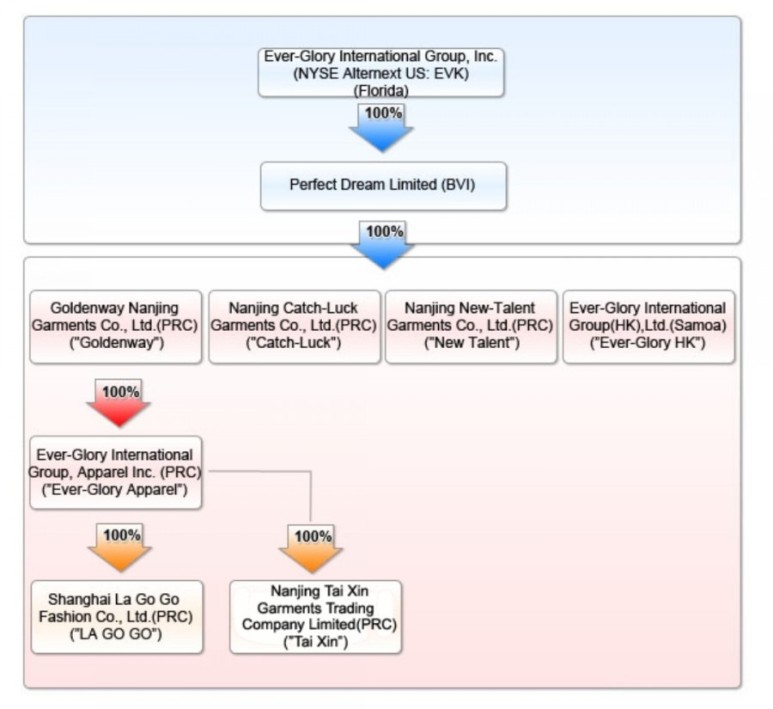
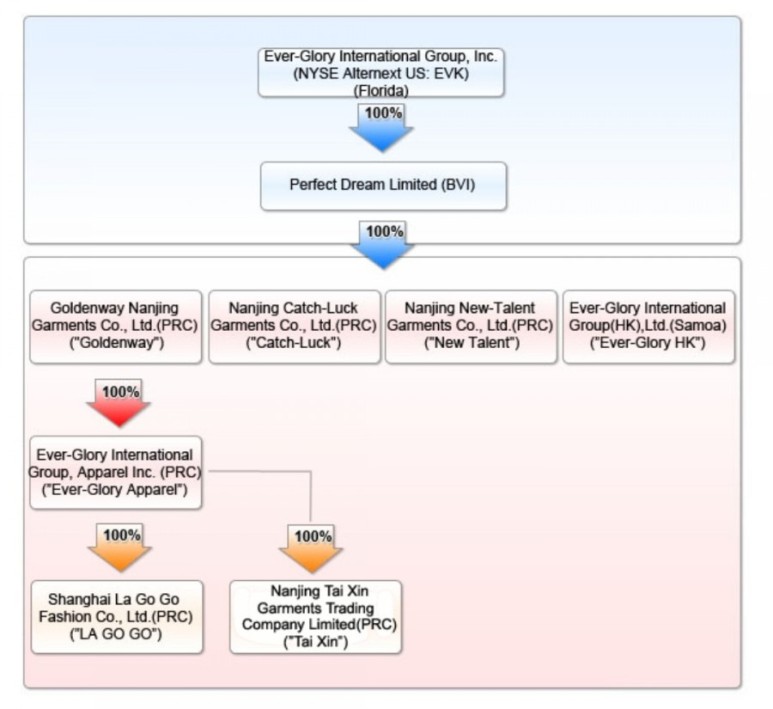
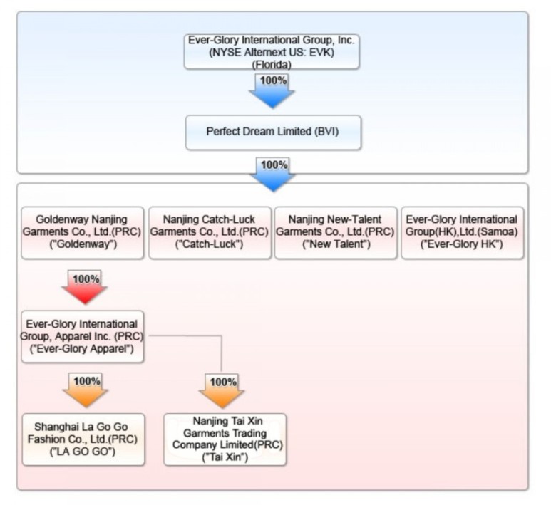
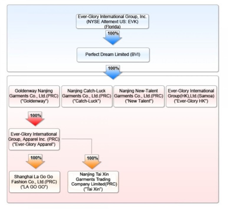
중국 난징에 본사를 둔 Ever-Glory International Group, Inc.는 브랜드 패션 의류 소매 업체이자 선도적 인 글로벌 의류 공급망 솔루션 제공 업체입니다. Ever-Glory는 2008 년 7 월 미국 증권 거래소 (현재 NYSE MKT)에 상장 된 최초의 중국 의류 회사이며 2014 년 12 월 31 일 NASDAQ 글로벌 마켓으로 이전되었습니다. Ever-Glory는 자체 브랜드로 여성에게 의류를 제공합니다. "La go go", "Velwin", "Sea To Sky"및 "Idole"은 현재 중국에서 1,038 개 이상의 소매점을 운영하고 있습니다. Ever-Glory는 또한 중상급 캐주얼웨어, 겉옷 및 스포츠웨어 브랜드에 중점을 둔 선도적 인 글로벌 의류 공급망 솔루션 제공 업체입니다. Ever-Glory는 직물 개발 및 디자인, 샘플링, 소싱, 품질 관리, 제조, 물류, 통관 및 유통 등에 대한 완전한 공급망 관리 서비스를 제공하여 여러 유명 브랜드 및 소매점에 서비스를 제공합니다.

우리는 중국 난징에 위치한 2 개의 공장에서 중화 인민 공화국 (PRC)의 의류 제품을 생산합니다. 우리는 두 개의 전액 출자 자회사 인 Nanjing New-Talent Garments Company Limited ( "New Talent")와 Nanjing Catch-Luck Garments Co., Ltd. ( "Catch-Luck")를 통해 생산을 수행합니다. 우리는 또한 다른 계약 제조업체에서 완제품을 구매합니다.
제조 관련

Nanjing Catch-luck Garment Co., Ltd.에는 16 개의 전문 생산 라인, 520 개 이상의 empolyee 및 일본, 독일 및 프랑스에서 수입 된 500 개 이상의 고급 생산 기계가 있습니다. 주요 제품은 캐주얼 자켓, 팬츠, 패션 아이템의 일부로 연간 생산량은 120 만장이다.

New-Talent Garment Co., Ltd는 24 개의 생산 라인, 560 명 이상의 직원 및 일본, 독일 및 프랑스에서 수입 한 600 개 이상의 고급 의류 생산 기계를 보유하고 있습니다. 청바지, 캐주얼 팬츠, 드레스를 전문으로하고 있으며 연간 생산량은 180 만개입니다.
비전
영원한 영광의 비전
1. 국가 의류 산업의 모범 기업.
2. 세계 의류 산업에서 유명한 초국적 기업입니다.
3. 국가 의류 수출 기업 외화 수입 1 위, 상위 5 위 확보
4. 전국 의류 제조업체 판매량 상위 5 위, 상위 10 위 확보.
영원한 영광의 성장 전략
도매 사업 개발 :
• 글로벌 소싱 네트워크 확장
• 해외 저비용 제조 기지 확장 (중국 본토 이외)
• 고 부가가치 제품에 집중하고 중급에서 고급 의류 생산을위한 전략을 계속하십시오.
• 제품 설계 및 기술 활용을 계속 강조합니다.
• 글로벌 판매 및 유통 네트워크를 향상시킬 수있는 국제 유통 업체의 전략적 인수를 모색합니다.
• 시장에서 안정적인 수익 증가를 유지하면서 중국 본토와 같은 고수익 도매 시장으로 초점을 이동합니다.
소매 사업 개발 :
• LA GO GO 브랜드를 구축하여 중국 중급 여성 의류 시장의 주요 업체로 인정받습니다.
• 중국 전역에 LA GO GO 소매 네트워크를 확장합니다.
• LA GO GO 소매점의 효율성을 개선하고 동일 매장 판매를 늘립니다.
• Tier-1 도시에서 LA GO GO 플래그십 스토어를 계속 출시하고 Tier-2 및 Tier-3 도시의 보급률과 적용 범위를 확대합니다.
• 유명 국제 브랜드와의 장기적인 협력 기회를 모색하고 국제 브랜드의 중국 시장 진출을 촉진함으로써 멀티 브랜드 운영자가됩니다.
2020년 2분기 리포트
http://www.everglorygroup.com/docs/detail.asp?type=3&id=415
공식 홈페이지
http://www.everglorygroup.com/

Ever-Glory International Group Inc.
▌home ▌collection ▌company ▌investor relations ▌contact print bookmark login 版权所有:江苏华瑞服装有限公司 苏ICP备17030860号
www.everglorygroup.com
연락처
In the U.S.:
The Piacente Group,inc.
Investor Relations.
Tel:+1(212)481-2050
Email:everglory@tpg-ir.com
In Asia:
Dandan Song
86-25-5209-6817(Tel)
86-25-5209-6806(Fax)
Add:Ever-Glory Commercial Center,509 Chengxin Road,Jiangning Development Zone,Nanjing,Jiangsu,211102 China
'미국주식' 카테고리의 다른 글
| [미국 주식 기업 정보] Weidai Ltd (Wei) (0) | 2021.02.17 |
|---|---|
| [미국 주식 기업 정보 ]텡가스코 Tengasco, Inc.(TGC) (0) | 2021.02.17 |
| [미국 주식 기업 정보] Socket Mobile, Inc. 소켓 모바일 (SCKT) (0) | 2021.02.17 |
| [미국 주식 기업 정보] 1847 Goedeker Inc (GOED) (0) | 2021.02.17 |
| [미국 주식 기업 정보] Miragen Therapeutics Inc (MGEN) (0) | 2021.02.17 |
댓글